Model Driven Engineering Day. Systemdenken als operative Realität mit Requirements und SysML.

Model Based Systems Engineering ist kein Trend. Es ist die Antwort auf wachsende Systemkomplexität.
Ein Systemmodell ist kein statisches Dokument. Es ist ein lebendiges Abbild Ihres Produkts. Es zeigt Verhalten. Es ermöglicht Simulation. Es schafft vollständige Rückverfolgbarkeit von der Anforderung bis zur validierten Lösung. Teams entwickeln in schnelleren Zyklen. Änderungen werden beherrschbar. Entscheidungen gewinnen Klarheit und Substanz.
Wie Sie die Systematik von Model Based Systems Engineering zum Booster Ihrer Produktentwicklung machen, zeigen wir Ihnen beim Model Driven Engineering Day.
Kontrolle.
Präzision.
MBSE.
MBSE schafft eine gemeinsame Sprache. Mechanik, Elektronik, Software und Management sprechen nicht mehr nebeneinander, sondern miteinander. Anforderungen, Architektur und Systemverhalten werden für alle sichtbar und nachvollziehbar.
Analysieren und optimieren Sie die Systemleistung, bevor Sie bauen. Virtuelle Modelle erlauben es, Szenarien durchzuspielen und Designoptionen zu testen, ohne einen Prototypen zu fertigen. Zeit und Budget bleiben unter Kontrolle.
Wenn das Verhalten eines Systems modelliert ist, werden die Folgen von Designentscheidungen sichtbar. Nicht nur für einzelne Komponenten, sondern für das Gesamtsystem über seinen Lebenszyklus hinweg. Entscheidungen basieren auf Evidenz, nicht auf Annahmen.
Wer Interaktionen modelliert, entdeckt Schwachstellen früh. Fehler wandern nicht in die Serie. Sie werden im Modell erkannt und gelöst. Das reduziert Nacharbeit und schützt Marge und Termine.
Wir eröffnen den Expertenkreis, zeigen, warum Model Based Systems Engineering gerade jetzt entscheidend wird, klären das Ziel des Tages und stellen die Menschen vor, die Ihre Erfahrungen und Perspektiven mit Ihnen teilen.
Tim Weilkiens erläutert in seinem Impulsvortrag, was Digital Engineering heute wirklich bedeutet und warum MBSE zum Fundament moderner Entwicklung wird. Außerdem zeigt er, wie SysML v2 als Rückgrat des Digital Thread wirkt, wie Model-Based Product Line Engineering Varianten beherrschbar macht und welche Rolle KI dabei spielt, Entwicklung neu zu denken.
In seinem Vortrag zeigt Prof. Dr. Claudio Zuccaro, wo MBSE echten Nutzen schafft und in welchen Anwendungsfeldern es wirkt. Er erläutert, welche Voraussetzungen für eine erfolgreiche Einführung nötig sind und wie sich der Wandel in die Praxis umsetzen lässt.
Im Fokus des Vortrags von Morten Huber stehen Markttrends sowie die Rolle von Requirements und KI in der modellbasierten Entwicklung. Der Vortrag zeigt, wo MBSE heute Wirkung entfaltet, welche Erfahrungen aus internationalen Einführungen entscheidend sind und wie durchgängige Traceability, Plattformansätze und intelligente Analysen von Anforderungen die Entwicklung messbar beschleunigen. Abschließend wird der Bogen zur praktischen Umsetzung mit Bechtle PLM geschlagen.
Networking und Ausklang
Die Referenten.

Tim Weilkiens.
Tim Weilkiens ist Vorstand der oose eG und arbeitet seit vielen Jahren als Berater für Model‑Based Systems Engineering sowie als Trainer und Autor. Zuvor war er lange in der industriellen System‑ und Softwareentwicklung tätig und sammelte mehrjährige Erfahrung in Führungsrollen im Systems Engineering. MBSE und SysML gehören zu seinen Schwerpunkten in Beratung, Lehre und Publikationen. Er engagiert sich in Standardisierungs‑ und Fachgremien, u. a. bei der Weiterentwicklung von SysML. Zudem hält er regelmäßig Vorträge und bietet Unternehmen MBSE-Workshops an.

Prof. Dr. Claudio Zuccaro.
Prof. Dr. Claudio Zuccaro ist seit 2014 Professor für Systems Engineering an der Hochschule München und unterstützt seit vielen Jahren consultens Professional Services als Berater. Davor war er 16 Jahre in der industriellen Entwicklung tätig (Bosch, Siemens), davon 8 Jahre im Systems Engineering Management. Model-Based Systems Engineering zählt zu den Schwerpunkten der Tätigkeit von Prof. Zuccaro in Lehre, Forschung und Beratung. Er ist in verschiedenen Netzwerken aktiv, z. B. in der GfSE als Mitglied des erweiterten Vorstandes oder auch im VDE.

Morten Huber
Morten Huber ist Systems Engineer bei Dassault Systèmes, wo er MBSE-Projekte in Mitteleuropa leitet und als Solution Architect im Bereich Risikomanagement tätig ist. Mit der INCOSE ASEP-Zertifizierung und langjähriger Projekterfahrung bei namhaften Kunden aus der Automobil- und Life-Sciences-Branche verbindet er technische Tiefe mit strategischer Beratungskompetenz. Abseits der Technik ist Morten freischaffender Musikproduzent und begeisterter Abenteurer.
Wie funktioniert Model Based Systems Engineering?
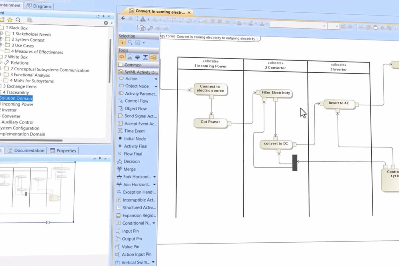
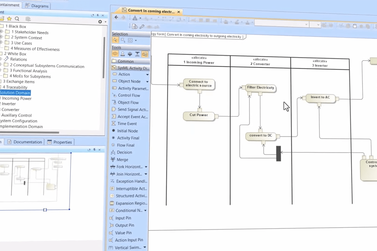
MBSE ist eine Methodik des Systems Engineering, die Komplexität über Modelle steuert. Sie trennt logische und physische Sichten und macht Zusammenhänge transparent. Architekturen lassen sich nachvollziehbar von der obersten Ebene bis ins Detail zerlegen. Abhängigkeiten werden sichtbar. Simulationen werden möglich. Jeder Stakeholder erhält die für ihn relevante Sicht auf dasselbe System. Wird ein Element verändert, zeigt das Modell sofort die Auswirkungen auf andere Bereiche. MBSE strukturiert Systemdenken in klar definierte Perspektiven, jede mit eigenem Fokus. Gemeinsam bilden sie ein konsistentes Ganzes.

Mehr sehen. Mehr verstehen.

Sie sehen gerade einen Platzhalterinhalt von YouTube. Um auf den eigentlichen Inhalt zuzugreifen, klicken Sie auf die Schaltfläche unten. Bitte beachten Sie, dass dabei Daten an Drittanbieter weitergegeben werden.
Mehr Informationen